Last updated on May 1st, 2026 at 08:35 am
Estimated reading time: 23 minutes
Introduction
There are many different approaches that we can use to conduct thematic analysis.
However, conducting inductive thematic analysis is one of the most popular approaches to analyzing qualitative data.

There are two common approaches of doing inductive thematic analysis, which include Braun and Clarke’s six-step framework.

And the saldana’s approach.

In this article, we are going to look at how to conduct thematic analysis according to Saldana.

My name is Bernard Mugo. I like to refer to myself simply as an academic.

In the past three years, I’ve helped more than 300 PhD students analyze qualitative data and finally complete their thesis or dissertations. In the course of helping such a large number of students, I’ve gained invaluable experience in the best practices that you can use to perform qualitative analysis of your interviews and be able to retrieve quality findings.

Thematic Analysis Process According to Johny Saldana
Now let’s look at thematic analysis process, according to Saldana, and let’s see the steps that this scholar suggests.
According to Saldana, thematic analysis process has four main steps.
The first step is identifying and categorizing codes.

This step involves going through the data to identify and label key ideas, which are called codes.
The second step is developing high level categories.

In this step, we group the initial codes into broader categories and develop them into high-level categories.
The third step is generating themes through analytic memoing.

In this step, we synthesize categories to create themes by writing analytic memos to reflect on the data and refine the themes.
The fourth step is applying themes to research questions.

In this step, we use the developed themes to answer the original research questions.
We are going to go ahead and conduct these steps in N-Vivo.

let’s do some coding following the approach suggested by Johnny Saldana.
The first thing I’ll do is create a new project in N-Vivo and call it Project Saldana.

We save the project manually, then we have to display a save reminder every 15 minutes.

This is the latest update of N-Vivo with this purple color.

Initially it was blue.
This are the two transcripts that I want to analyze.

And this are the two main research questions that I seek to answer.

Categorizing Information into Codes
Remember, the first step in coding following the Saldana’s approach is to categorize information into codes.

I will first start with generating codes..
What I will do is I will drag and drop the two transcripts inside N-Vivo.

I can always drag and drop or import.
Then we can begin coding, which is the first step of saldana’s approach to thematic analysis.
And before I begin coding, I want to go back to the transcripts, open one of them, and assign color codes.
Remember our main idea is to identify and categorize codes, so we have to know where the codes came from.
For example, codes that will come from question one, I can assign the color red.

Codes that came from question two, I can assign the color green.

Codes that came from question three, I can assign the color blue.

Codes that came from question four, I can assign the color purple.

And Codes that came from question five can remain with the color black.

Those are just color codes to manage the coding process because we seek to read and then categorize the codes.
Now, I’ll go to the code section in N-Vivo.

Right-click, select new folder, and call it initial codes.

This is the initial categorization of codes.
And I like numbering or having some letters for this kind of folders.
Now we can begin coding.
In your opinion, what kind of teaching and learning challenges do students with learning challenges in your classes experience.
so learning challenges that this person experiences.
Let’s read the response, then we develop some codes.
I feel that the college is selfish in spending money at the institution. There is always something that breaks and then it takes maintenance a very long time to fix things. For example, my aircon in my classroom has been broken for a long time now and just never gets sorted out. The students struggle in summer as the windows in my class cannot open. This class is very hot during summer, and don’t think students can concentrate at all in a hot confined classroom that has no ventilation.



so let us do some coding.
In your opinion, what kind of teaching and learning challenges do students in your classes experience?
We can see there is a problem with infrastructure because there’s no enough ventilation or air-con, so I can highlight the whole paragraph.
And code it as poor infrastructure.
I can go to code selection.

Go to initial codes.

Click on top level code.

Then state infrastructure challenges.

So infrastructural challenges are one of the main challenges in this classroom.
Remember to mark that code as red.

We marked that code as red because we want to know where it came from, so that we can do the categorization later.
So let’s keep coding.
What do you think of those challenges experienced by the students – what do you think causes their challenges, and how do the students deal with their own challenges?
Students have socio-economic problems as a lot of our students come from poor backgrounds where parents’ cannot afford their children studies. They don’t have the necessary resources at home that could assist them. Like the internet, computers/laptops, emotional or financial support from parents or guardians. Some of these students go sleep with an empty stomach.

So we have social economic challenges among students.
I can highlight this.
Go to code selection, then top level, and say social economic challenges.

Remember the color for that code is green.
Then the whole of this paragraph is about socioeconomic challenges experienced by these students.

So I drag and drop that quote onto the code I had created.
Let’s go to question three.
What teaching strategies do you currently use to teaching these students?
I encourage participation in class, I sometimes let students explain by writing notes on the whiteboard.

So this teacher encourages their teaching strategies to include allowing participation or encouraging participation in class.
So right click, code selection, and say promoting participation in class.

So promoting participation in class, that code can be sky blue.
I sometimes let students explain by writing notes on the whiteboard.

I think that’s the same thing, that they participate by writing notes on the whiteboard.
So let us drag the whole segment in that code.
Let’s go to another question.
Are these teaching strategies you use, effective, or what challenges do you perhaps experience in teaching these students?
Often students are late or absent from class and miss out on work and fall behind, therefore I often encourage collaborative teaching where these types of students are then able to use their peers to catch up on work missed. In most cases, this works as I find students are caught up by most of their work. I do what I can, sometimes as I am not sure how will help the student.

So the strategy that this teacher uses is peer best collaborative teaching to deal with different challenges.
I want to highlight this section.

And code it as peer best collaborative teaching.

If you remember the color for this question was purple, so mark that code as purple.
Then the final question, What do you think, is the most appropriate or effective way or ways of teaching such students?
I often encourage productive talk in my classroom, even when students use their home language to explain to one another as they are better able to relate and express themselves. However, one has to ask the student to recall in the medium of instruction to determine the level of understanding, as students cannot always manage all the details. I encourage active learning strategies and teaching techniques that increase student engagement in daily lessons and on the internet platforms.

So what do you think is the most appropriate or effective ways of teaching students
This person is suggesting active learning strategies.
So I can code this as promoting active learning strategies such as students contributing in the classroom.

Then the color for that code is black, but because we do not have black, we will use navy blue.
Remember, I’m not mainly trying to get finalized codes, I am trying to show the initial coding in the steps suggested by Saldana on doing thematic analysis.
I want to also to develop a few codes from the second transcript.
In your opinion, what kind of teaching and learning challenges do students with learning challenges in your class experience?
I have been complaining about the windows in my classroom that does not open. I think a few years ago this matter was addressed in a staff meeting but nothing was ever done about it. Students is unable to work in condition like this. There is no ventilation in the classroom and I am pretty sure that this problem is common amongst most of the staff members here. I have addressed this with management a number of times but I don’t think they care, because nothing gets done about it. I don’t blame students for complaining or wanting to cut classes short

So we still have this problem of facilities infrastructural challenges related to ventilation.
And remember, we had a code called Infrastructural Challenges from lecture three.

So I’m going to highlight the whole section.

Then drag and drop that quote into infrastructural challenges code.
So if I double click on that code you can see we have 1 code with 2 quotes from two different participants.

Look at the numbers.

So that is how we combine codes based on shared meaning.
Let’s keep going.
What do you think of those challenges experienced by the students, what do you think causes their challenges and how do the students deal with their own challenges?
Learners experience and live in isolation for most of their lives and the sad thing is that they have been living like this from a young age. These learners know how to duck and dive from their situation.

We can highlight this section.

And code it as learners living in isolated settings.

That is a new code
Then mark that code as green.
What teaching strategies do you currently use to teach these students?
…….the use of peer groups where students can tap into their peers’ knowledge of the work to get a better understanding or catch up with work missed. In most cases, this works as I find students are caught up and understand the work by almost 70% better.

This person is talking about the use of Peer-based collaborative teaching as a major strategy and remember we had created a code like that from lecturer 3.

So I want to highlight this quote, drag and drop it into that previous code that talks about Peer-based collaborative teaching.

Then we have question four, are these teaching strategies you use effective, or what challenges do you perhaps experience in teaching these students?
Every student has a different ability in the classroom, so pairing an academically strong student with others creates a tremendous amount of support as there are times I am unable to give every student individual attention. There is just not enough time in the trimester to finish the syllabus.

So every student has a different ability in the classroom, so pairing an academically strong with others creates a tremendous amount of support as there are times I’m unable to give every student individual attention.
lecturer is saying that one of the challenges is insufficient time to cover the syllabus.
So I want to highlight this.

And say one of the challenges they experience is Insufficient time to cover the syllabus.

And the color for that is purple
So what do you think is the most appropriate or effective way or ways of teaching such students?
I keep my students active because I know they are experiencing problems. So I would go to them and physically aid them by demonstrating then ask ‘did you understand?’ in order to get feedback from the students. I try to explain to him again because I want him/her to be competent. I tell them that there is no other option but to pass. I want them to have a sense of belonging, I want them to feel that they belong in this class. You belong in this class.

What do you think is the most appropriate or effective ways of teaching such students?
One of the ways they have highlighted is one-on-one demonstration.

Then mark that code as navy blue
There is another quote here, code it as promoting a sense of belonging among the students in class.

And mark that code as black
So these are the initial color-coded codes.

The first step in thematic analysis proposed by Saldana is to generate codes and to have an idea where these codes belong or the categories they belong.
Developing high-level categories
The second step of thematic analysis according to Saldana is to develop higher-level categories.

I can create a new folder under codes and called it B)Categories.

Now I go to the initial codes, and copy all of them.

Go to the categories folder and paste all the codes there.

Remember we are going to create a category and then we are going to ask ourselves where the codes with similar colors belong to.
Let us start with red so that we go in order, Infrastructure challenges.

If you read the question, in your opinion, what kind of teaching and learning challenges do students with learning challenges in your classes, experience?

These are learning challenges in the institution.
So in the blank space, I go to new code even though this is a category.

And say learning challenges .

And then in the description say, this category highlights the different learning challenges experienced by the lecturers in the institution.

So I drag and drop the code in the right category or container.

Then I right click and select aggregate coding from children to add up everything.

Now, let us go to the second question and form another category.
What do you think of those challenges experienced by the students , what do you think courses those challenges and how do the students deal with their own challenges?

I think this one is referring to causes of learning challenges.

Then at the desscription write: this represents the various causes of learning challenges according to the interviewed lecturers.

The descriptions are important because we use them to define themes.
If you look at learners living in isolated settings,and socioeconomic challenges, these two green codes.

Drag and drop them under the category we just created.

And I aggregate to add the two codes.
Let’s keep going.
What teaching strategies do you currently use to teach these students?

So we can say teaching strategies.

This includes the different teaching strategies that the interviewed lecturers utilize to teach their specific group of students.

That is another category.
If you look at promoting participation in class and peer collaboration, both of them are teaching strategy that I had gotten.
So put them in that container.

Aggregate coding from children.
Let’s go to another category.
What challenges do you experience in teaching these students?

Causes of learning challenges is the main essense of that question
And remember we had already mentioned the learning challenges.

So another learning challenge if you read this code is insufficient time to cover the syllabus.
So I would drag and drop that under the container.

You can see that some codes, although they came from different questions, we assigned them to different categories.
Why we are trying to group codes into categories? so that we later review and refine them to form themes.
If you look at the final question, we can know what they relate to.
What do you think is the most appropriate or effective ways of teaching such students?

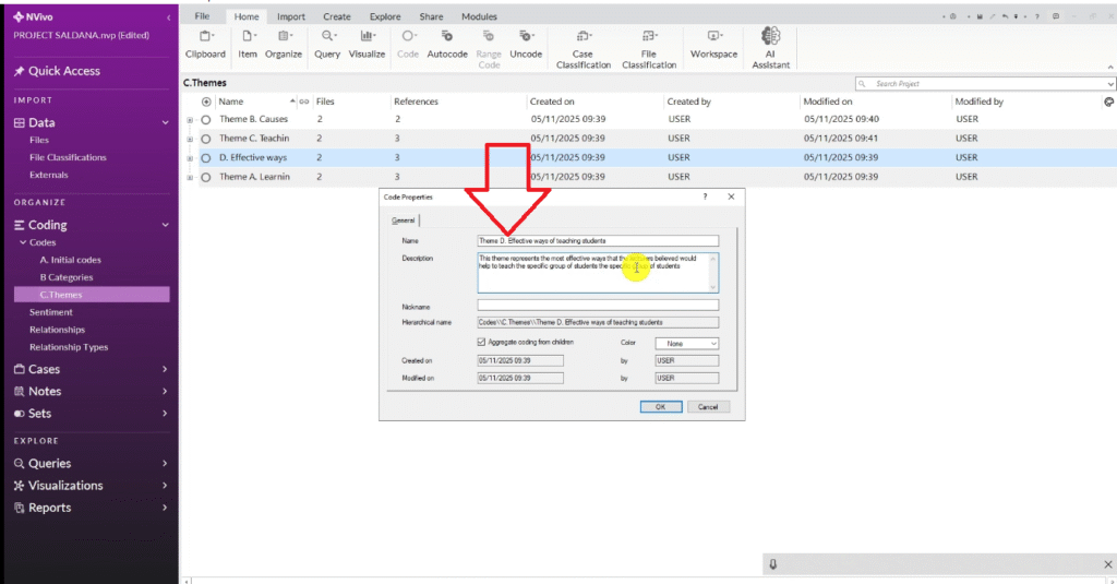
Let’s create a category, D. Effective ways of teaching students, and say this represents the most effective ways that the lecturers believed would help to teach the specific group of students.

You can see those are the kind of categories that we develop in the second step proposed by Saldana in doing thematic analysis, which is grouping the initial codes into categories.

Analytic Memoing and Coming up with Themes
The next step of thematic analysis according to Saldana is doing what we call analytic memoing and coming up with themes.

So I’m going to create another folder called themes.

I’m gonna copy the categories folder.

Then paste them in the themes folder.

Then I am going to review this themes over and over and ask myself do they sound okay?
For example learning challenges, go to code properties and try to write better description.

For example, this theme rather than this category, this theme highlights the different learning challenges experienced by the lecturers in the institution.

My themes kind of sound good, and now I can go to code the code properties and rename the first category as theme A.

Then I go to the second one and name it as theme B.
Let’s first go to code properties.
And say this theme represents the various causes of learning challenges according to the interviewed lecturer then rename it as theme B.

And this is theme C.

Then we have the final one.
This is theme D.

This theme represents the most effective ways that lecturers believe would help to teach the specific groups of students.
So that is that.

I would go and try to ensure that the themes are well-formed.
Of course if this was a big project I would take more time to look at shared meaning across all the themes, review and revise the themes better.
Applying Themes to the Research Question
And the final step of doing thematic analysis according to Saldana is to apply the themes to the research questions.

So I want to go to the codes area and develop a folder called linking themes to research questions.

And now I want to take you back to my two research questions and start with the first one, right click, then copy.

And I want to paste the research question in the folder I created.

So this is research question one.
Let’s go and copy the second question then paste it the folder.

Click okay.
And now I want to apply the themes to the research question.
First, I can copy all the themes folder into my new folder.

It is like bringing them together, and then I assign them to the specific research questions.
What are the main challenges that teachers experience when working in the community college as the first.
What are the different teaching strategies employed by these teachers?
So the first theme that talks about learning challenges that relates to research question one.
So I drag and drop it inside Q1.
Then another theme that talks about causes of learning challenges.
This theme relates to question number1, so drop it there.
Then what are the different teaching strategies employed by teachers?
So drag and drop that teaching strategies into Q2
Then effective ways of teaching students also falls in the second research question.

Now I want you to look at my research questions, I have gone and applied the codes to the research question, and then we aggregate coding to both questions.

And basically that’s how we apply themes to the research questions according to Saldana.
After this we can go to share.

Export then export code book.

We can export this code book so that you can see the final coding structure.

Look at what we just did.
So ideally, when you are done with thematic analysis following the Saldana method, you should have a code book with clearly defined codes that are connected to clearly and well-developed themes, and the themes should be linked to their research questions.
So this is how we do thematic analysis following the Saldana method.


Pingback: Deductive Coding in NVivo: Step-by-Step Guide [With Examples] -